For the best web experience, please use IE11+, Chrome, Firefox, or Safari

Toad Data Point

Any data. Any platform. Smarter analysis.
Simplify Data Preparation with Toad Data Point 01:06

Including support for Oracle Fusion, smarter AI capabilities, and native Mac OS compatibility.

Capabilities

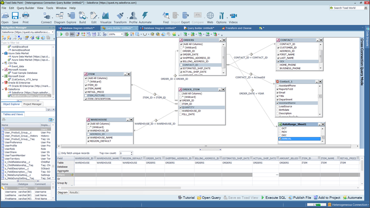
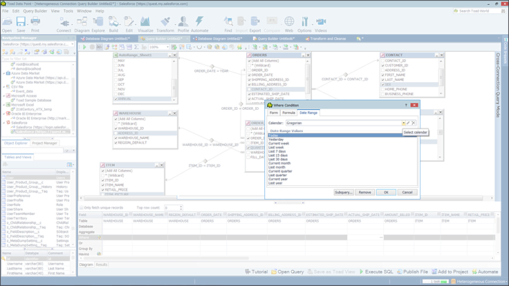
Simplify your cross-platform data analysis

Simplify your cross-platform data analysis

Solve the challenges of managing diverse databases with a familiar tool database professionals trust and are familiar with. As data complexity increases and data landscapes grow, Toad Data Point connects to a growing list of sources, including SQL, NoSQL, ODBC, business intelligence resources and more. Gain flexibility and scalability to meet the data analysis needs you have today and into the future.
Drag-and-drop query building and automation

Drag-and-drop query building and automation

Visual query building and automation allow users to get more and get it faster. For those new to coding, Toad Data Point’s drag-and-drop functionality makes querying accessible and easy, while advanced users can speed up workflows for boosted productivity. Experience reduction inSave your organizational time and cost with automation.
Bridge the gap between technical complexity and accessible data insights

Bridge the gap between technical complexity and accessible data insights

Toad Data Point’s new AI Ask feature transforms how you approach analysis by making it more accessible, efficient and collaborative. Users without advanced SQL skills can more easily analyze and capitalize on their data.
Choose the interface that's right for you

Choose the interface that's right for you

Toad Data Point Professional offers flexibility by providing two intuitive interfaces to suit different user preferences and workflows. The traditional interface delivers comprehensive functionality with advanced features like data comparison, import/export, and data profiling for those that need deep customization and control. For users that prefer a more streamlined experience, the Workbook interface simplifies tasks and enables easy query-to-report workflows making data analysis more accessible and efficient. Whatever your needs, Toad Data Point ensures you can work the way that best suits your role.
Data refinement means data quality

Data refinement means data quality

Enable non-technical users to retrieve data and make it presentable to peers and management without needing to write a single line of code with the data profiling, transformation and cleanse capabilities of Toad Data Point. And by making these processes repeatable, the accuracy and integrity of the data is ensured.

Why Toad Data Point?

Integrated AI Ask

Turns a plain English question into a SQL query instantly, empowering other data teams while freeing DBAs from ad-hoc query generation.

Seamless Oracle Fusion Connection

Gain faster access to Fusion data for querying, blending, preparing and visualising – enabling more timely insights and decision-making.

Scale effortlessly

Whether your complexity is driven by quantity of data or multiple data sources, handle it all in one tool you trust.

Improved data analysis

Blend data from multiple sources into one query, gaining deeper insights and a more holistic view of your data for improved decision making and accuracy.

Increased productivity

Automated reporting processes eliminate manual tasks, freeing up valuable time and enhancing team efficiency.

Faster query development

Reduce the time spent building and testing complex queries leading to quicker insights and faster decisions.

Cost efficiency

Tackle complex data prep and profiling tasks across all of your sources with one tool.

Better collaboration

Share data, queries and workflows effortlessly with one-click integration to Toad Intelligence Central for improved collaboration, consistency and alignment.

Use Cases

For users and organizations, the ability to integrate, connect and work across multiple data sources in one familiar interface is essential for driving actionable insights and decision-making. Benefits to your operation include unified data access, improved collaboration, faster insights and cost efficiency.
Effective data prep and transformation are critical for ensuring raw data is accurate, consistent and ready to deliver the analysis ready to drive your business. Let Toad Data Point help drive better decision making, bring time savings and enhance the quality of your data.
Advanced data analysis enables you to extract deeper insights from your data, uncover patterns and proactively make decisions to drive business outcomes. Beyond basic querying or reporting, you can answer complex questions by leveraging a deep dive into what your data is telling you for enhanced decision-making, improved operational efficiencies and the ability to come up with custom solutions for your business challenges.
SQL development and querying are often the backbone of an organization’s database interactions. It enables you to retrieve, manipulate and analyze your data efficiently. Toad Data Point’s drag-and-drop, intuitive query building can help you harness the full potential of your data for customizable analysis and scalability.
Users can automate recurring tasks with Toad Data Point to ensure consistent and reliable query results within the tool. This directly contributes to efficiency, effective resource allocation and reduction in errors that can exist in manual processes.
Toad Data Point fosters collaboration and teamwork to eliminate data silos and ensure that insights are available to both technical and business users alike. Toad Intelligence Central provides a central repository for sharing data, queries and workflows while maintaining integrity with role-based access control.

Tour

Streamline analysis with AI
Simplify Report Building
Simplify SQL queries
Data integration
Limitless connectivity
Automation and scheduling
Transform data
Validate data
Import and export data
Improve data quality
Share integrated data
Streamline analysis with AI

Streamline analysis with AI

Enable any user to easily and quickly analyze data with the new AI ask feature.

Specifications

To see a full list of system requirements, please visit https://support.quest.com/toad-data-point/

Get More Value Out of the Data You Prepare

Pair Toad with erwin for data intelligence, quality and marketplace capabilities.

Support & services

Product Support

Self-service tools will help you to install, configure and troubleshoot your product.

Support Offerings

Find the right level of support to accommodate the unique needs of your organization.