Welcome. My name is Julie Hyman, and I'm the Product Manager for Toad Data Point. In this short presentation, I'm going to give you the top five reasons to buy Toad Data Point Professional today. Reason number one is connectivity. Toad Data Point Base comes with nearly limitless connectivity to traditional sources, such as relational databases, Excel spreadsheets, and ODBC connectivity engine.
Toad Data Point Professional, however, gives you access to non-traditional sources, such as business intelligence platforms like SAP's Business Objects, Oracle's Business Intelligence Enterprise, and Microsoft's Analysis Services. And in addition, it gives you access to important cloud sources, such as Salesforce.com and Hadoop Hive.
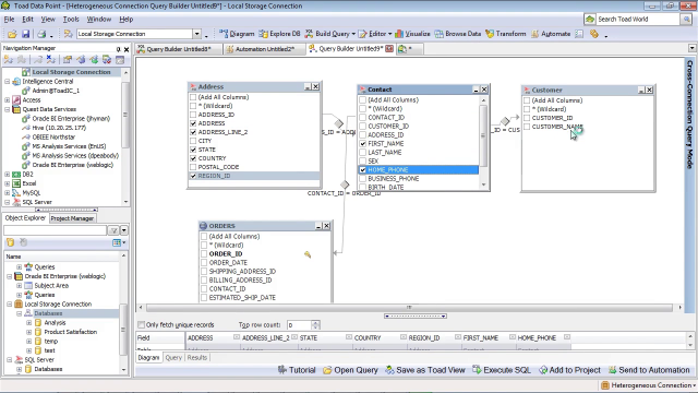
Reason number two is the Professional Cross-Platform Query Engine. Toad Data Point Professional does more than give you connectivity to nearly any data source. The unique heterogeneous query engine allows you to perform desktop data integration between these sources.
Avoid the typically time-consuming and tedious process of bringing data together by allowing the powerful cross-platform engine in Toad Data Point Professional to do the work for you, letting you write a single query that crosses multiple platforms and brings back a single data set.
Reason number three is data transformation and cleansing. Toad Data Point Professional offers a unique data transformation and cleansing engine that allows users to find, test, and lay your action steps against the result sets to identify and remove duplicates, add data groupings, find and replace within columns, add new calculated columns, and apply column formatting, all within a reusable and repeatable format that you can use without having to be a SQL guru.
And number four is local data storage. Toad Data Point Professional installs with an embedded desktop database engine, which users can use as a private sandbox. Having this private storage area at your fingertips provides immense convenience and flexibility when you're working with data sets. Some of the advantages are the ability to temporarily stash data sets, locally to cut down on network traffic during analysis and data prep, to save historical data sets, to save historical query results, or as a personal data mart for stashing of critical filtering values and rollup codes.
And reason number five is easy data visualizations. Within Toad Data Point, users have one click access to transform tabular result sets into easy to understand and easy to navigate data visualizations, either through the built-in visualization options, or with an automatic connection to Toad Decision Point.
For more information about these and other features in Toad Data Point, contact your Dell software account manager today, or visit software.dell.com to download a free trial.